跳转到主要内容
可视化界面是目前绝大数用户使用 ComfyUI 来调用 ComfyUI Server 进行相应媒体资源生成的方式,它提供了一个可供用户操作和组织工作流的可视化界面,用于组织和调试工作流,并生成令人惊叹的作品。 在本篇我们将粗略介绍 ComfyUI 的界面以及各个部分的功能,在后续的章节中我们将详细介绍各个部分的功能和使用方法。 通常,当你当你启动 ComfyUI 后你可以看到下面这样的一个界面: ComfyUI 基础界面 如果你是较为早期的用户,你应该还见过之前的这样的菜单界面: ComfyUI 旧界面 这两个菜单界面可以通过设置进行切换,但随着 ComfyUI 的功能日益强大和复杂,我们建议你使用新版的菜单界面来获得更好的使用体验。 目前 ComfyUI前端是一个独立的项目,作为一个独立的 ComfyUI 依赖进行进行发布和更新维护,如果你想要参与贡献,可以 fork 这个仓库,并进行 pull request。

本地化支持

目前 ComfyUI 支持:包括英文、中文、俄罗斯语、法语、日文、韩文。 如果你需要切换界面语言到你需要的语言可以点击 设置齿轮图标 然后在 Comfy —> Locale 中选择你需要的语言。 ComfyUI 本地化支持

新版菜单界面

界面分区(Workspace)

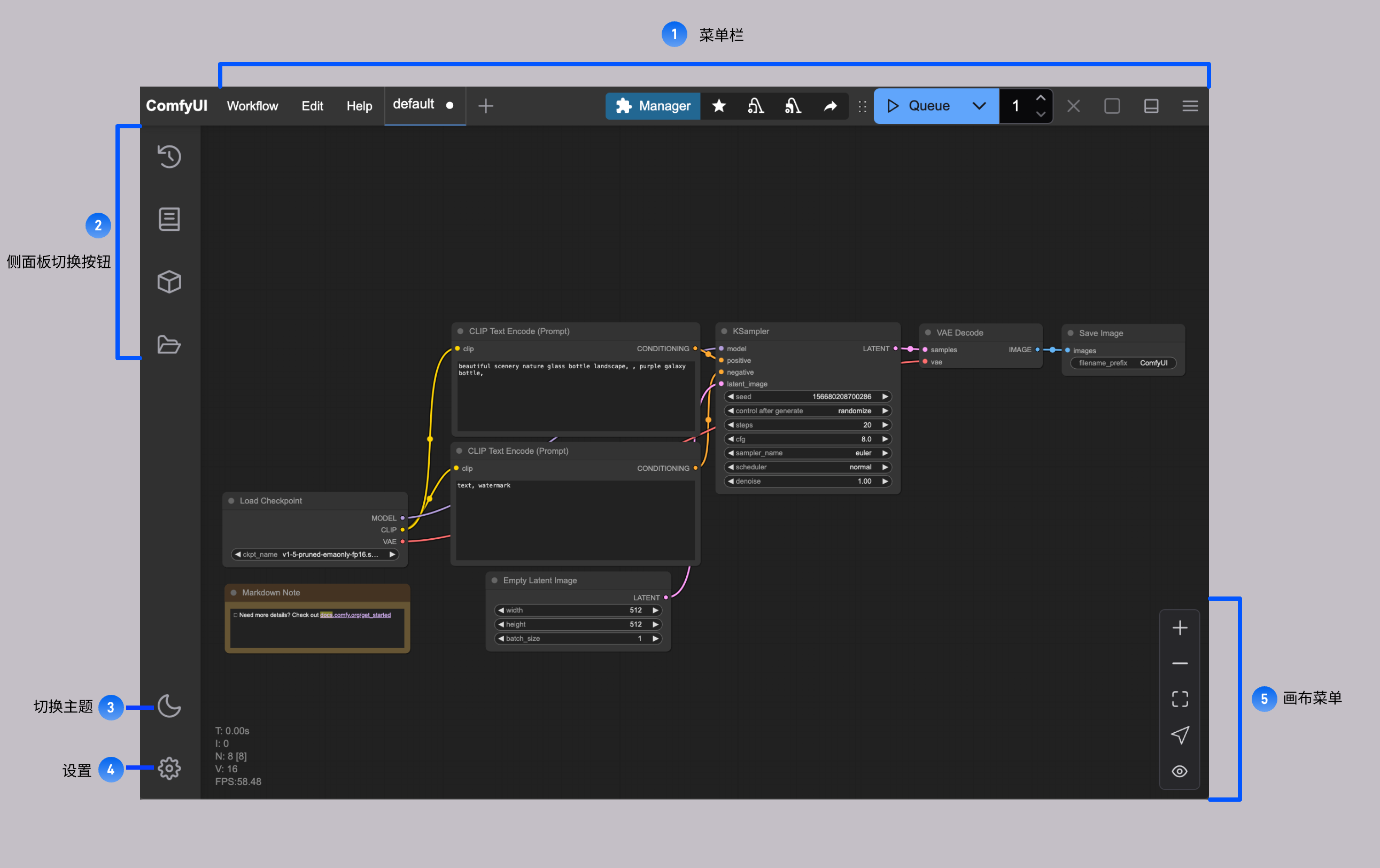
下面是主要的 ComfyUI 的界面分区以及各部分的简要介绍。 ComfyUI 工作区 目前 ComfyUI 的界面除开主要的工作流界面,主要分为以下几个部分:
  1. 菜单栏:提供工作流、编辑、帮助菜单,工作流执行、ComfyUI Manager入口等等
  2. 侧边栏面板切换按钮:用于切换工作流历史队列、节点库、模型库、本地用户工作流浏览等
  3. 切换主题按钮: 在 ComfyUI 默认的暗色主题和亮色主题之间进行快速切换
  4. 设置:点击后可打开设置按钮
  5. 画布菜单: 提供了ComfyUI 画布的视图放大、缩小、自适应操作等

菜单栏功能

ComfyUI 工作区 上图是顶部菜单栏的对应功能,包含的常见的功能,我们会在具体的功能使用部分再详细介绍对应的功能

侧边栏面板按钮

ComfyUI 侧边栏面板 在目前的 ComfyUI 中,我们提供了四个侧边面板包含了以下功能:
  1. 工作流历史队列(Queue): 所有 ComfyUI 执行媒体内容生成的队列信息
  2. 节点库(Node Library): 所有 ComfyUI 中的节点包括Comfy Core 和你安装的自定义节点都会可以在这里进行查找
  3. 模型库(Model Library): 你本地的ComfyUI/models 目录下的模型可以在这里被查找到
  4. 本地用户工作流(Workflows): 你本地保存的工作流可以在这里被查找到

旧版菜单

目前 ComfyUI 默认启用新版界面,如果你更偏好使用旧版界面,可以点击 设置齿轮图标 然后在 Comfy —> 菜单(Menu)使用新菜单(Use new menu) 设置为 disabled 即可切换到旧版本的菜单。
旧版菜单界面仅支持英文。
旧版本菜单界面功能标注说明如下: ComfyUI 旧版菜单